Your complete cloud-based management solution for your service business!
North America’s leading provider of operations management software for service businesses.
GEM-WORK: A turnkey solution for your business
In a world where efficiency, profitability, and regulatory compliance are essential, GEM-WORK stands out as a must-have solution. This all-in-one online platform is designed to streamline operations management, maximize billing, and enhance productivity while adhering to the highest data protection standards. Whether you run a small, medium, or large service business, GEM-WORK offers a range of features and tools tailored to your needs.
Key Features for Optimal Management
GEM-WORK: A turnkey solution for your business
With GEM-WORK, your employees can clock in their work hours directly on job sites, ensuring complete transparency and greater accuracy in tracking worked hours. Additionally, the system is designed to efficiently manage payroll, including compliance with the requirements of the Quebec Construction Commission (CCQ), making it easier to meet industry-specific standards.
A Comprehensive Solution for Professionals: GEM-WORK provides essential tools to manage every aspect of your business.
Optimized Planning
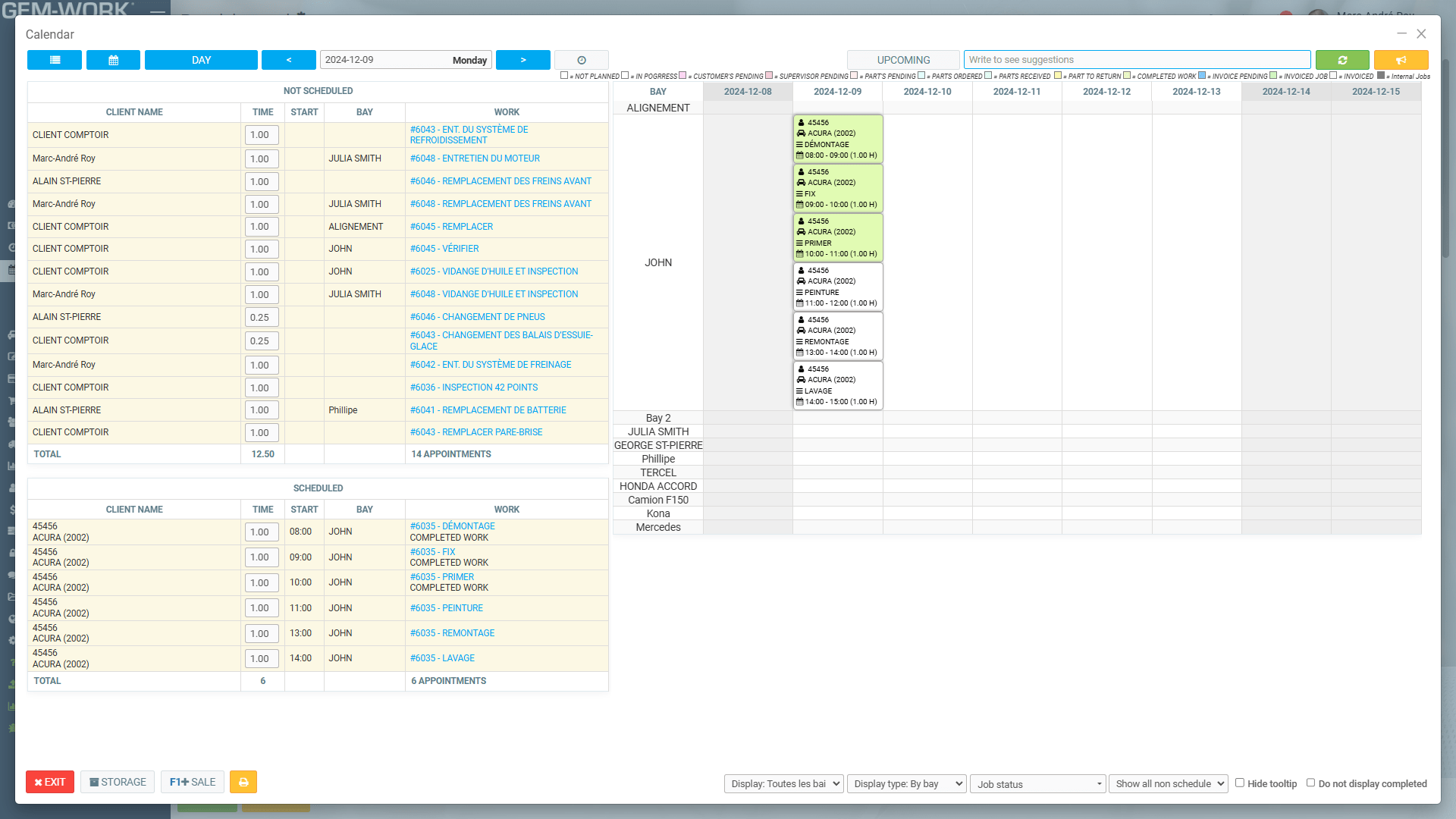
An online calendar to schedule your appointments with automatic confirmations via email or text message.
Project Tracking
Detailed work orders to ensure efficient execution from the very first intervention.
Document Management
Electronic procurement and approval with enhanced traceability for increased security.
Integration with Your Suppliers and Financial Tools
With over 300 electronic catalogs, including Amazon and Home Depot, GEM-WORK makes it easy to compare products and directly integrate items into quotes. Electronic payment features and automated supplier invoice capture streamline your financial processes and reduce the risk of errors.
Detailed Reports for Informed Decision-Making
Managers have access to advanced reports and real-time statistics to identify trends, assess performance, and strategically plan the next steps for the business.
A Free Trial and Dedicated Customer Support
Try GEM-WORK free for 30 days, with no commitment and no credit card required. Our support team is with you every step of the way, thanks to GEM-ACADEMY, FAQs, and remote assistance for a smooth transition.


En
Fr 






